Produktionsauftrag erzeugen
Hier werden aus einem ausgewählten Artikel ein Produktionsauftrag mit der angegebenen Menge erstellt.
Sie haben 4 Möglichkeiten Produktionsaufträge zu erzeugen:
Produktionsauftrag manuell erzeugen
Verwenden Sie die Funktionen um aufs Lager oder für einen Auftrag zu produzieren.
Voraussetzungen ist der Artikel ist mit Lagertyp Produktionsartikel gekennzeichnet.
Sollten Sie keine Stückliste hinterlegt haben, wird der Produktionsauftrag ohne Materialliste und in weiterer Folge ohne Planung erzeugt (beides müsste händisch erzeugt werden).
1) Wählen Sie bitte den gewünschten Artikel aus.
2)Führen Sie die Funktion "Produktionsauftrag erzeugen" aus. Diese Funktion finden Sie unter „Funktion à Produktion à Produktionsauftrag erzeugen “

3)Sie können optional einen Auftrag auswählen. Es werden dabei Zusatzinformationen aus den Positionen ausgelesen.
a.Sollte der Auftrag mehrere Positionen mit dem gewählten Artikel haben, können Sie die Positionen bestimmen.
b.Sonst wird die erste Position genommen
4)Bitte Produktionsmenge bestimmen.
5)Die Stückliste wird nun hierarchisch aufgelöst und die Lagerbestände geprüft.
a.Materialien die als Typ „Handelsartikel“ sind, können beim Standardlieferanten bestellt werden.
b.Weitere Unterproduktionsartikel werden für die Produktionsmenge berechnet und sollten ebenso produziert werden. Lagerbestand wird berücksichtigt.
6)Sie werden zum Top-Produktionsauftrag navigiert, alle Bestellungen finden Sie in der Liste „nichtgebuchte Lieferantenbestellungen“, alle Vorgänger Produktionsaufträge finden Sie unter „Direkte Vorgänger“ oder in den Übersichten als Unterpunkte.
Aus dem Auftrag – Produktionsauftrag erzeugen
Navigieren Sie zu dem gewünschten Auftrag und wählen Sie die Funktion „Produktionsauftrag erzeugen – Mehrfachauswahl“.
Funktionen > Produktion > Produktionsauftrag erzeugen - Mehrfachauswahl

Aus dem Auftrag - Auftragsbezogen
Markieren Sie den Artikel als „Auftragsbezogene Bestellung“ und es werden beim Verbuchen des Auftrages automatisch Produktionsaufträge erzeugt. Dies können Sie im Artikel auf der Seite „Einkauf“ hinterlegen
Lagerbestellung
Wenn der Lagerstand des Artikels im Lager unter den Mindestlagerstand sinkt, und der Artikel nicht als „Auftragsbezogene Bestellung“ markiert ist, werden beim Aufruf der Funktion „Lagerbestellung (Mindestbestand) “ alle notwendigen Produktionsaufträge erzeugt.
Produktionsauftrag erzeugen im Produktionsdialog
Einen neuen Produktionsauftrag können Sie auch unter „Funktionen à Produktion à Produktionsauftrag erzeugen“ erstellen.
1.Sie werden zuerst einen Artikel gefragt.
2.Anschließend müssen Sie die Produktionsmenge eingeben
3.Danach wird wieder die Stückliste dieses Artikels aufgelöst und Produkte bestellt oder weitere Unterproduktionsaufträge angelegt. (siehe Ablauf Produktionsauftrag manuell erzeugen)
Produktionsauftrag erzeugen mit Nebenprodukten / Abfallprodukten
Bei Erzeugung eines Produktionsauftrags werden die zu produzierenden Mengen der Zusatzprodukte über die definierten Verhältnisse oder Mengen aus dem Artikelstamm errechnet und als voraussichtliche Produktionsmenge eingetragen.
Die Menge des Hauptartikels ist die ausgewählte Produktionsmenge. Die zu produzierenden Mengen der Zusatzprodukte finden sich dann auch dort in der Tabelle „Zusatzprodukte“ im Produktionsauftrag im Reiter „Stammdaten“ wieder.

Bitte beachten Sie, dass sich die Funktionalität der Tabellen „Zusatzprodukte“ im Artikel und im Produktionsauftrag unterscheiden und die Handhabung der Tabelle im Produktionsauftrag automatisch geschieht, während Sie die Werte in der Tabelle im Artikel selbst definieren müssen.
Sind Zusatzartikel im Produktionsauftrag definiert, dann scheint bei Abschluss des Produktionsauftrags bzw. bei der Funktion „Freigabe Produkt“ eine erweiterte Abfrage nach Mengen auf, in der Sie die Mengen, Lager und Chargen für alle Produkte nochmals anpassen können.

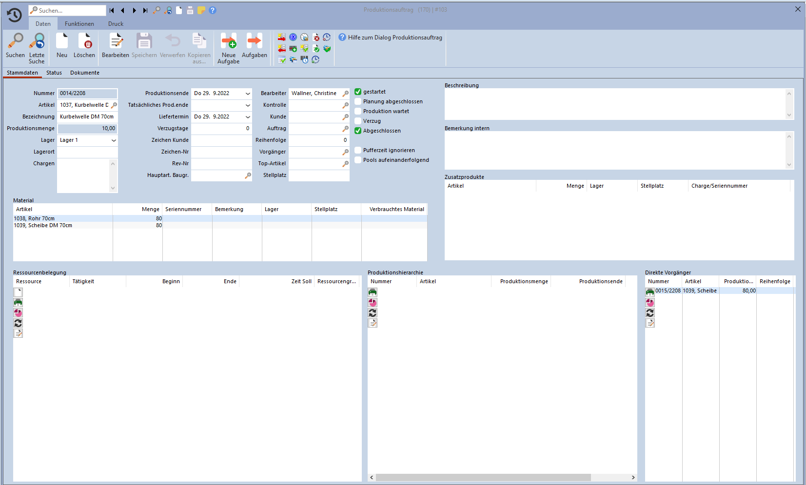
Felder im Produktionsauftrag:

Im Produktionsauftrag können Sie folgende Felder im Stammdaten Dialog ausfüllen
Nummer |
Die Nummer des Produktionsauftrags wird automatisch ausgefüllt |
||
Artikel |
Der Artikel welcher Produziert werden soll |
||
Bezeichnung |
Bezeichnung aus Artikelstamm oder Auftrag |
||
Produktionsmenge |
Die Anzahl welche Produziert werden soll |
||
Lager |
Das Lager in welchem es gelagert wird |
||
Lagerort |
Wo sich das Lager befindet |
||
Chargen |
Chargennummern für den fertigen Produktionsartikel, wenn leer dann ist Produktionsnummer die Chargennummer. |
||
|
|||
Produktionsende |
Das offiziell geplante Ende der Produktion |
||
Tatsächliches Produktionsende |
Das tatsächliche Produktionsende |
||
Liefertermin |
Wann die Lieferung stattfindet |
||
Verzugstage |
Durch eine Funktion bestimmt, wie viele Tage ist die Produktion in Verzug |
||
Zeichen Kunde |
Bestellnr aus Auftrag |
||
Zeichen-Nr |
Zeichnungsnummer von dieser Fertigung |
||
Rev Number |
Revisionsnummer der Zeichnung |
||
Hauptart. Baugruppe |
Zu welcher Baugruppe der Artikel gehört |
||
|
|
||
Bearbeiter |
Zuständige Person für die Bearbeitung, Mitarbeiter der Produktion angelegt hat |
||
Kontrolle |
Zuständige Person für die Kontrolle, händisch befüllen |
||
Kunde |
Der Kunde für den dieser Produktionsauftrag erstellt wurde, kommt aus Auftrag |
||
Auftrag |
Zu welchem Auftrag der Produktionsauftrag gehört, kommt aus Auftrag |
||
Reihenfolge |
Wichtig bei Unterproduktionen, bestimmen Sie in welcher Reihenfolge Produziert werden soll, hat Auswirkung auf die Belegungsplanung |
||
Vorgänger |
Vorgänger Produktionsauftrag |
||
Top-Artikel |
Welcher Produktion Artikel ist der oberste Artikel, das Endprodukt. |
||
Stellplatz |
Modul Stellplatzverwaltung, wo wird das Produkt abgelegt. |
||
|
|
||
Gestartet |
Ob der Auftrag gestartet wurde |
||
Planung abgeschlossen |
Durch Funktion „Planung abgeschlossen“ gesetzt. |
||
Abgeschlossen |
Durch Produktionsauftrag verbuchen gesetzt. Produktion abgeschlossen. |
||
Verzug |
Ob der Auftrag im Verzug ist |
||
Pufferzeit ignorieren |
Ob die Pufferzeit aus der Stückliste für die automatische Planung ignoriert werden soll. |
||
|
|
||
Beschreibung |
Beschreibung und Notizen des Produktionsauftrag, wird aus Artikel übernommen. |
||
Bemerkung intern |
Interne Bemerkungen zum Produktionsauftrag, wird aus Artikel übernommen |
||
Material |
Welches Material für den Produktionsauftrag benötigt wird |
||
Ressourcenbelegung |
Welche Ressourcen für den Produktionsauftrag belegt werden soll. Händisch anlegen oder durch Automatische Planung |
||
Produktionshierarchie |
Welche Hierarchie bei den Produkten vorherrscht |
||
Direkte Vorgänger |
Zeigt alle Produktionsaufträge an, die direkt davor abgeschlossen werden müssen. |
||
Stückliste bestellen
Wenn Sie eine Stückliste erstellen, wird das Material aus der Stückliste des aktuellen Produktion Artikels, im Lager bestellt. Dadurch wird die vorbestellte Menge erhöht und die verfügbare Menge vermindert